mirror of https://gitlab.com/basile.b/dexed.git
|
|
||
|---|---|---|
| binaries | ||
| lazproj | ||
| src | ||
| .gitignore | ||
| LICENSE.txt | ||
| README.md | ||
| RevisionLog.txt | ||
README.md
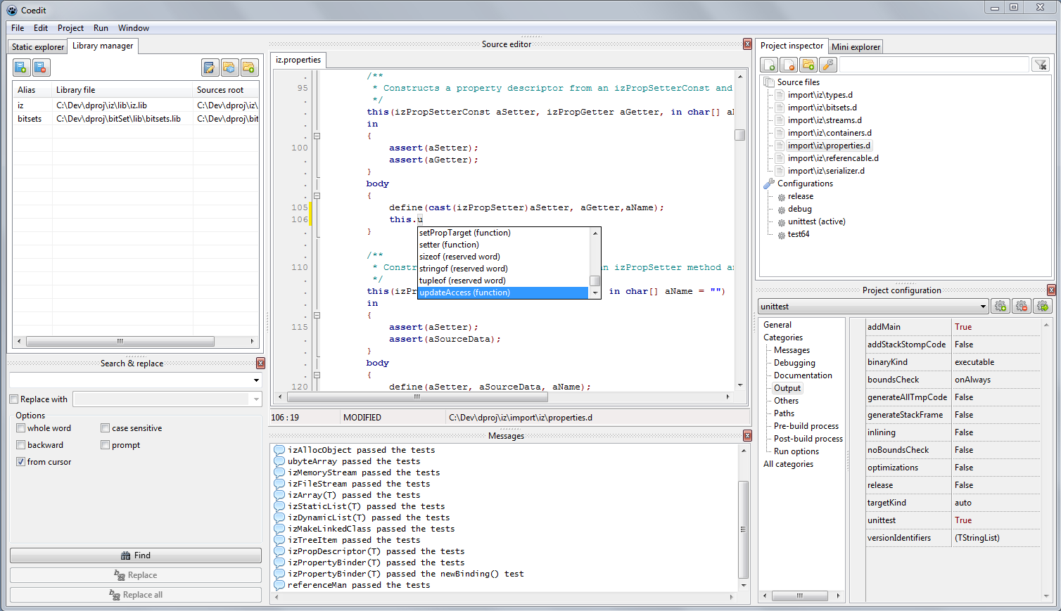
Coedit
Coedit is a simple IDE for the D2 lang. (Co mpile & Edit).
Current features
- multi platform (Win/Linux).
- full featured project format and advanced project editor.
- compile and run directly from the UI.
- instant run (without saving, script-like).
- synchronized edition in a block.
- D2 syntax highlighter, folding, identifier markup.
- module symbol list.
- static libraries manager.
- search and replace.
- user-defined tools powered by a string interpolation system.
- D Completion Daemon integration for completion proposal and source code hints.
- mini file browser.
Missing features before the first beta
- Options editor. (the big missing thing)
Project information
- status: alpha 6.
- license: MIT.
- programmed in Object Pascal with Lazarus & FPC as IDE & compiler.
- based on DMD (the alternative backends, LDC or GDC, are not supported).
Setup & test
The latest tagged Coedit versions are available as some pre-build binaries for Win and Nux. The latest Coedit development version must be build from the sources.
The complete procedure is described in the first section of the wiki

