Dexed, the D Extended EDitor, is an IDE for the D programming language, its compilers, tools and libraries.
Go to file
Basile Burg 101a9f16b8 internal methods added for HL 2014-08-30 10:13:59 +02:00
binaries alpha_6 2014-08-19 22:16:54 +02:00
lazproj updated SymString and cleaner tests 2014-08-25 07:58:02 +02:00
src internal methods added for HL 2014-08-30 10:13:59 +02:00
.gitignore fixes for the linux version 2014-07-21 03:49:45 +02:00
LICENSE.txt - no license to MIT license 2014-06-20 10:12:56 +02:00
README.md alpha_6 2014-08-19 22:16:54 +02:00
RevisionLog.txt r27 2014-08-22 08:20:48 +02:00

README.md

Coedit

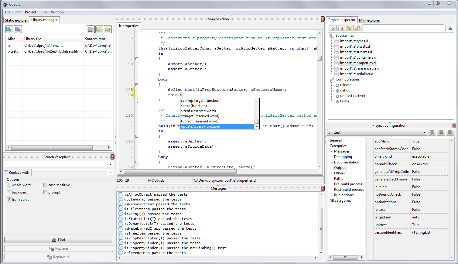
Coedit is a simple IDE for the D2 lang. (Co mpile & Edit).

Current features

  • multi platform (Win/Linux).
  • projects.
  • multiple project configurations (set of switches and options).
  • compile, run directly from the UI.
  • instant run (without saving, script-like).
  • synchronized edition in a block.
  • D syntax highlighter, folding, identifier markup.
  • member list of the current module.
  • manager for the static libraries.
  • search and replace.
  • D Completion Daemon integration for completion proposal and source code hints.
  • mini file browser.

Missing features before the first beta

  • Options editor. (the big missing stuff)

Project information

  • status: alpha 6.
  • license: MIT.
  • programmed in Object Pascal with Lazarus + FPC as IDE/compilo.
  • based on dmd (gdc or lmd specific options are not handled).

Setup & test

The latest tagged Coedit versions are available as some pre-build binaries for Win and Nux. The latest Coedit development version must be build from the sources.

The complete procedure is described in the first section of the wiki

GUI preview

Windows version (Windows 7, x86): Win screen-cap

Linux version (OpenSuse 13.1, Kde, x86_64): Nux screen-cap