Dexed, the D Extended EDitor, is an IDE for the D programming language, its compilers, tools and libraries.
Go to file
Basile Burg 4e9259371c changed runnable module TProcess to TAsyncProcess. 2014-11-03 10:39:51 +01:00
binaries alpha_6 2014-08-19 22:16:54 +02:00
lazproj changed runnable module TProcess to TAsyncProcess. 2014-11-03 10:39:51 +01:00
src changed runnable module TProcess to TAsyncProcess. 2014-11-03 10:39:51 +01:00
.gitignore fixes for the linux version 2014-07-21 03:49:45 +02:00
LICENSE.txt - no license to MIT license 2014-06-20 10:12:56 +02:00
README.md improved symbolic string demo 2014-11-01 12:35:03 +01:00
RevisionLog.txt r27 2014-08-22 08:20:48 +02:00

README.md

Coedit

Coedit is a simple IDE for the D2 lang. (Co mpile & Edit).

Current features

  • multi platform (Win/Linux).
  • full featured project format and advanced project editor.
  • compile and run directly from the UI.
  • instant run (without saving, script-like).
  • synchronized edition in a block.
  • D2 syntax highlighter, folding, identifier markup.
  • module symbol list.
  • static libraries manager.
  • search and replace.
  • user-defined tools powered by a string interpolation system.
  • D Completion Daemon integration for completion proposal and source code hints.
  • mini file browser.

Missing features before the first beta

  • Options editor. (the big missing thing)

Project information

  • status: alpha 6.
  • license: MIT.
  • programmed in Object Pascal with Lazarus & FPC as IDE & compiler.
  • based on DMD (the alternative backends, LDC or GDC, are not supported).

Setup & test

The latest tagged Coedit versions are available as some pre-build binaries for Win and Nux. The latest Coedit development version must be build from the sources.

The complete procedure is described in the first section of the wiki

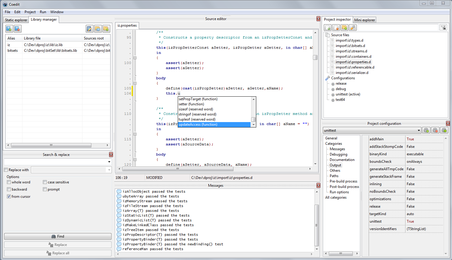
GUI preview

Windows version (Windows 7, x86): Win screen-cap

Linux version (OpenSuse 13.1, Kde, x86_64): Nux screen-cap