mirror of https://gitlab.com/basile.b/dexed.git
|
|
||
|---|---|---|
| lazproj | ||
| src | ||
| .gitignore | ||
| LICENSE.txt | ||
| README.md | ||
| RevisionLog.txt | ||
README.md
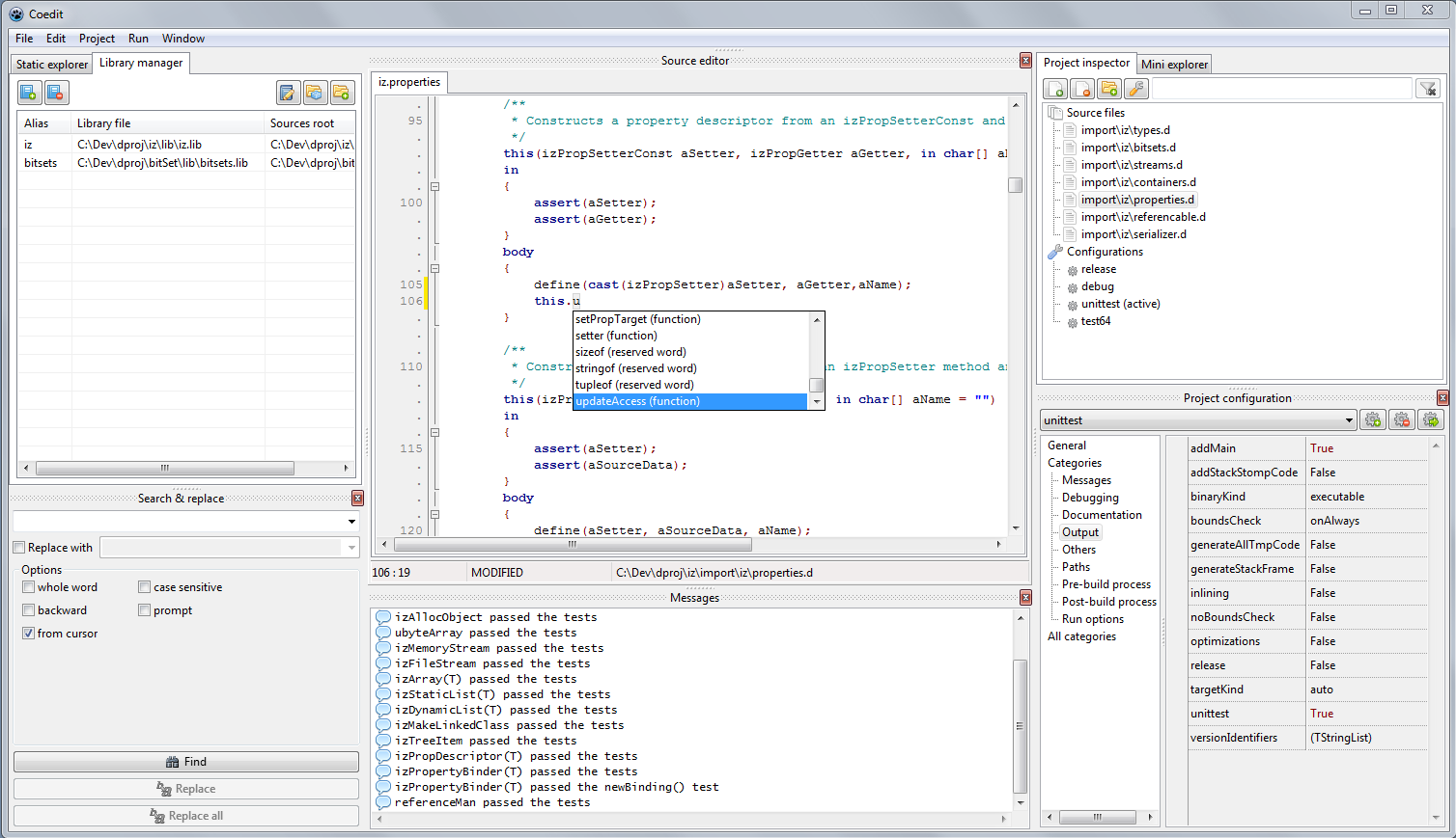
Coedit
Coedit is a simple IDE for the D2 lang. (Co mpile & Edit).
Current features
- multi platform (Win/Linux).
- projects.
- multiple project configurations (set of switches and options).
- compile, run directly from the UI.
- instant run (without saving, script-like).
- synchronized edition in a block.
- D syntax highlighter, folding, identifier markup.
- member list of the current module.
- manager for the static libraries.
- search and replace.
- D Completion Daemon integration for completion proposal and source code hints.
- mini file browser.
Missing features before the first beta
- Options editor. (the big missing stuff)
- console input handling. (a workaround exists: external console in run options).
- project configurations templates (release, debug, etc.). (detail)
Project information
- state: alpha 4.
- license: MIT.
- programmed in Pascal with Lazarus as IDE.
- based on dmd (gdc or lmd switches are not handled).
Setup & test
Coedit must be build from its sources. The complete procedure is described in the first section of the wiki

