Dexed, the D Extended EDitor, is an IDE for the D programming language, its compilers, tools and libraries.
Go to file
Basile Burg d7754a7331 fix cannot quit Coedit on a new/clean install since docking options are saved 2014-08-19 22:03:53 +02:00
lazproj or_2 2014-08-18 20:38:39 +02:00
src fix cannot quit Coedit on a new/clean install since docking options are saved 2014-08-19 22:03:53 +02:00
.gitignore fixes for the linux version 2014-07-21 03:49:45 +02:00
LICENSE.txt - no license to MIT license 2014-06-20 10:12:56 +02:00
README.md updated readme 2014-08-05 15:45:07 +02:00
RevisionLog.txt r26 2014-07-28 07:54:21 +02:00

README.md

Coedit

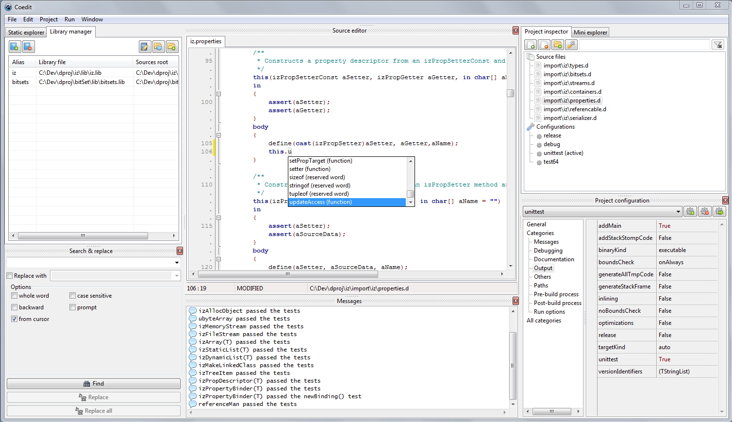
Coedit is a simple IDE for the D2 lang. (Co mpile & Edit).

Current features

  • multi platform (Win/Linux).
  • projects.
  • multiple project configurations (set of switches and options).
  • compile, run directly from the UI.
  • instant run (without saving, script-like).
  • synchronized edition in a block.
  • D syntax highlighter, folding, identifier markup.
  • member list of the current module.
  • manager for the static libraries.
  • search and replace.
  • D Completion Daemon integration for completion proposal and source code hints.
  • mini file browser.

Missing features before the first beta

  • Options editor. (the big missing stuff)
  • console input handling. (a workaround exists: external console in run options).
  • project configurations templates (release, debug, etc.). (detail)

Project information

  • state: alpha 4.
  • license: MIT.
  • programmed in Pascal with Lazarus as IDE.
  • based on dmd (gdc or lmd switches are not handled).

Setup & test

Coedit must be build from its sources. The complete procedure is described in the first section of the wiki

Preview

Windows version (Windows 7, x86): Win screen-cap

Linux version (OpenSuse 13.1, Kde, x86_64): Nux screen-cap